Data Architecture to Support Real-Time Data Analytics for the Population-Based HIV Impact Assessments
Supporting Files
-
8 01 2021
-
File Language:
English
Details
-
Alternative Title:J Acquir Immune Defic Syndr
-
Personal Author:
-
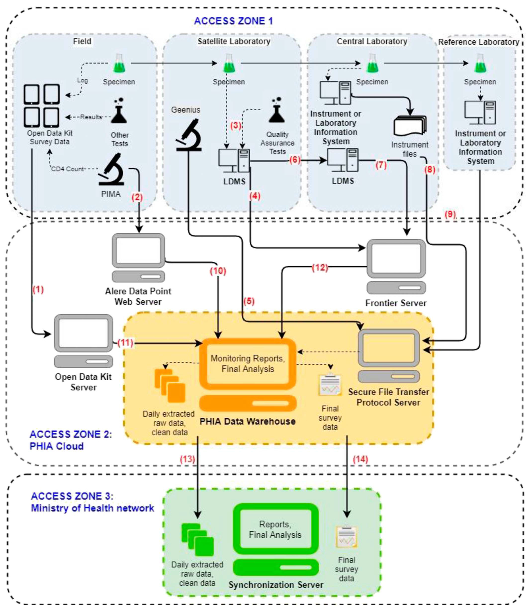
Description:Background and Setting:
Electronic data capture facilitates timely use of data. Population-based HIV impact assessments (PHIAs) were led by host governments, with funding from the President’s Emergency Plan for AIDS Relief, technical assistance from the Centers for Disease Control, and implementation support from ICAP at Columbia University. We described data architectures, code-based processes, and resulting data volume and quality for 14 national PHIA surveys with concurrent timelines and varied country-level data governance (2015–2020).
Methods:
PHIA project data were collected through tablets, point-of-care and laboratory testing instruments, and inventory management systems, using open-source software, vendor solutions, and custom-built software. Data were securely uploaded to the PHIA data warehouse daily or weekly and then used to populate survey-monitoring dashboards and return timely laboratory-based test results on an ongoing basis. Automated data processing allowed timely reporting of survey results.
Results:
Fourteen data architectures were successfully established, and data from more than 450,000 participants in 30,000 files across 13 countries with completed PHIAs, and blood draws producing approximately 6000 aliquots each week per country, were securely collected, transmitted, and processed by 17 full-time equivalent staff. More than 25,600 viral load results were returned to clinics of participants’ choice. Data cleaning was not needed for 98.5% of household and 99.2% of individual questionnaires.
Conclusion:
The PHIA data architecture permitted secure, simultaneous collection and transmission of high-quality interview and biomarker data across multiple countries, quick turnaround time of laboratory-based biomarker results, and rapid dissemination of survey outcomes to guide President’s Emergency Plan for AIDS Relief epidemic control.
-
Keywords:
-
Source:J Acquir Immune Defic Syndr. 87(Suppl 1):S28-S35
-
Pubmed ID:34166310
-
Pubmed Central ID:PMC10897861
-
Document Type:
-
Funding:
-
Volume:87
-
Collection(s):
-
Main Document Checksum:urn:sha256:017fe615e21c9bccade83ef7d7a84ce3471a4fc0bd494932b256ffde9ad5dcc4
-
Download URL:
-
File Type:
Supporting Files
File Language:
English
ON THIS PAGE
CDC STACKS serves as an archival repository of CDC-published products including
scientific findings,
journal articles, guidelines, recommendations, or other public health information authored or
co-authored by CDC or funded partners.
As a repository, CDC STACKS retains documents in their original published format to ensure public access to scientific information.
As a repository, CDC STACKS retains documents in their original published format to ensure public access to scientific information.
You May Also Like
COLLECTION
CDC Public Access